Mapper editor(Document Mapper/Variable Mapper)

What is the Mapper editor?

The Mapper editor is GUI tool only for Mapper. The mapping definition can be easily made by the icon's dropping in the drug on the screen that is called a mapping canvas, and having the node of the I/O schema in the mapping.

Method of starting Mapper editor

The Mapper editor starts as a tab screen when the Mapper icon on the script canvas is opened.

Method of ending Mapper editor

Press the "×" button in the tab in the Mapper editor when you end the Mapper editor.

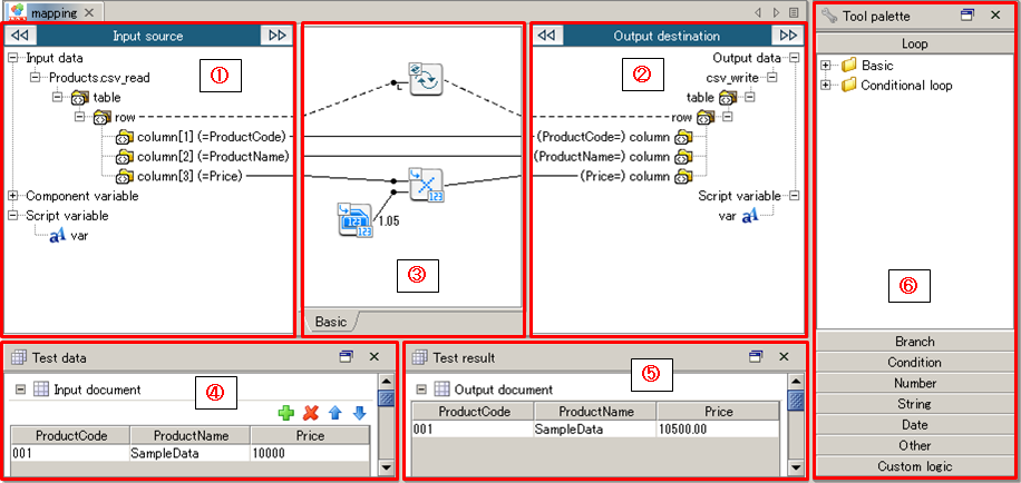
Composition of screen in Mapper editor



Number in image Screen name Description Remarks
(1) Input source The schema and the variable of the component that can be used as an input origin are displayed.
  • In Document Mapper, the list of the tree of the schema of an input former component to which it ties the data flow, the component variable, and the script variable is displayed.
  • In Variable Mapper, the list of the tree of the input schema of the component that exists in the same script, the component variable, and the script variable is displayed.
 
(2) Output destination The schema and the variable of the component that can be used as an output destination are displayed.
  • In Document Mapper, the tree of the schema of the component at the output destination from which it ties the data flow and the list of the script variable are displayed.
  • In Variable Mapper, the list of the script variable is displayed.
 
(3) Mapping canvas It is a canvas that makes the mapping definition.
The element and the variable of the I/O schema can tie directly by the mapping link, and the mapping be defined by arranging the Mapper logic.
 
(4) Test data view The test data is edited and can be confirmed.
(5) Test result view The result of the test data set by the test data view can be in real time confirmed.
(6) Tool palette The Mapper logic of each category is displayed by the tree structure.

Glossary in Mapper editor



Number in image Name Description Remarks
(1) Input schema It is a schema of an input former component.
  • The setting method is different depending on the data model of the component.
    Refer to "Schema of the adapter" for details.
(2) Route element It is an element that becomes the starting point of the schema.  
(3) Loop point It is an element to do logic and repeatedly the mapping it.  
(4) Element(node) It is an element for the data extraction.
  • The link is highlighted with the orange when selecting it.
  • The linked Mapper logic outside the display range is displayed in the display range when double-clicking it.
(5) Mapper logic(Loop logic) It is a tool only for Mapper to extract data repeatedly.Use it arranging it from the tool palette to the mapping canvas by the drug drop.
(6) Mapping link(solid line) The flow of data is shown. It means data flows from the input origin for the output destination. It is used by usual Mapper logic.
  • Link is highlighted with blue when selecting it or hover cursor on it.
  • The linked Mapper logic outside the display range is displayed in the display range when double-clicking it.
(7) Mapping link(dotted line) The repetition of the data extraction is shown. It means the repeated data is read in the place where the link is connected. It is used by the repetition logic and merging logic.
  • Link is highlighted with blue when selecting it or hover cursor on it.
  • The linked Mapper logic outside the display range is displayed in the display range when double-clicking it.
(8) Mapper logic It is a tool only for the conversion of data and Mapper to process it. Use it arranging it from the tool palette to the mapping canvas by the drug drop.
(9) Layer It is a function to hierarchize the mapping definition. The visibility can be improved by hierarchizing the mapping definition by using two or more layers.
(10) Mapping definition The mapping process made on the mapping canvas is shown.  
(11) Output schema It is a schema of the component at the output destination.
  • The setting method is different depending on the data model of the component.
    Refer to "Schema of the adapter" for details.

Tool Menu

The menu exclusively prepared for the Mapper Editor is available from the Designer's tool menu.
Explanation of item
Item name Description Remarks
Connect all by name Performs mapping elements of input schema and output schema which have the same comments or the same names at once.
  • It is not possible to use it by Variable Mapper.
  • You need to select the parent element of the grouped elements that you want to link as a package from both the input schema and the output schema.
  • Performs mapping at once targeting not only to the child elements of the selected element but elements over multiple hierarchies. However, it is necessary that absolute path which includes parent elements matches.
  • If comments exist in input schema element, performs mapping to elements of which comments of input schema and output schema match. Also, if comments of input schema element is empty, performs mapping to elements of which names of input schema and output schema matche.
  • Does not distinguish upper-case and lower-case characters.
Connect all by order It creates a bulk mapping of elements in the input schema and the output schema in order.
  • It is not possible to use it by Variable Mapper.
  • You need to select the parent element of the grouped elements that you want to link as a package from both the input schema and the output schema.
  • Performs mapping at once targeting elements directory under the selected element.
Connect all by file Performs mapping at once based on the described contents in a mapping link definition file.
  • Not available in variable mapper.
  • It is required that you select the parent element of the elements to link at once at input and output schema.
  • Performs mapping at once targeting only the elements directly under the selected element.
  • Actions when linking at once is as follows.
    • Maps elements which are described in the mapping link definition file, which have the same comment or the same element name at input and output schema.
    • From the top of input schema elements, determines whether an element has the same comment or name as that is described in the mapping link definition file.
    • If comment exists in an element of input schema, maps elements in input and output schema which have the same comments. Also, if comment doesn't exist in an element of input schema, maps elements in input and output schema which have the same name.
  • Does not distinguish upper-case and lower-case characters.
  • For details on mapping link definition file, refer to "About mapping link definition file".
Search I/O item It searches elements, attributes, and namespaces of the I/O schema.

About mapping link definition file